Com a tecnologia ComfyUI IA, você pode criar vídeos dinâmicos a partir de imagens estáticas. No entanto, a ComfyUI pode exigir conhecimentos técnicos e especificações de sistema pesadas. Neste artigo, discutiremos o processo passo a passo de gerar vídeos a partir de imagens usando os vários modelos da ComfyUI, bem como seus pontos fortes e fracos. Tomem seus lugares enquanto desvendamos as verdades ocultas por trás da ComfyUI.
O que é geração de vídeo ComfyUI
ComfyUI é uma interface de usuário gráfica incrível, de código aberto e baseada em nós para IA geração de imagens e vídeos. A ComfyUI é popularmente conhecida e amplamente reconhecida entre desenvolvedores experientes por sua capacidade de criar fluxos de trabalho complexos. Ele oferece resultados de geração de vídeo de alta qualidade com o uso de vários modelos como AnimateDiff, HunyuanVideo, LTX Video e Wan2.1. Embora a ComfyUI forneça resultados profissionais, pode ser acompanhada por alguns desafios na forma de uma curva de aprendizado íngreme, downloads de software personalizados e requisitos de hardware e memória de ponta.
Como criar vídeos com fluxos de trabalho de imagem para vídeo ComfyUI
A ComfyUI fornece vários métodos para geração de imagem para vídeo, cada um usando modelos exclusivos e configurações de nó. Esses métodos incluem principalmente AnimateDiff, HunyuanVideo e LTX Video. No entanto, todos eles exigem processos de configuração especiais e conhecimento técnico. Aqui, dividiremos os três principais métodos junto com seus procedimentos passo a passo.
Método 1: ComfyUI AnimateDiff imagem para fluxo de trabalho de vídeo
- PASSO 1
- Configurar a ComfyUI e instalar nós
Para começar, baixe ComfyUI e extraia-o. Use ComfyUI ou um git clone para instalar os pacotes de código de animação principal. Após a instalação, atualize o ComfyUI e certifique-se de que os módulos relacionados à animação estejam visíveis e carregáveis ao iniciá-lo.
- PASSO 2
- Carregar Modelos e Carregar Imagem
Após iniciar, coloque seus pontos de verificação preferidos do AnimateDiff na pasta de pontos de verificação. Você também deve baixar e adicionar módulos de movimento nas pastas de modelo corretas. Adicione modelos ControlNet usando Vid2Vid e coloque seus arquivos em controlnets /. Na interface gráfica do usuário, carregue o fluxo de trabalho do AnimateDiff. Depois de carregar o fluxo de trabalho, carregue a imagem.
- PASSO 3
- Montar o fluxo de trabalho do AnimateDiff
Defina os quadros de origem e quantos carregar. Depois disso, insira seu módulo de movimento, contagem de quadros e configurações de contexto preferidas. Você também pode optar por adicionar poses e profundidades de mapa usando os nós ControlNet para guiar o movimento. Use a opção BatchPromptSchedule para variar os prompts por quadro. Seleccione o seu tipo de amostrador, os passos e a força de denoising com o KSampler.
- PASSO 4
- Gerar e Exportar
Depois de fazer todas as suas seleções preferidas, agora você pode clicar em "Prompt de fila" para montar os quadros em um vídeo ou GIF usando AnimateDiffCombine. A ComfyUI irá gerar cada quadro com o AnimateDiff. Após a geração, o nó Combinar mesclará todos os quadros suavemente em um formato de vídeo reproduzível. Reveja seu vídeo e selecione o formato MP4 para baixar.
Método 2: ComfyUI HunyuanImagem de vídeo para geração de vídeo
- PASSO 1
- Prepare sua imagem
Depois de instalar a ComfyUI, você deve preparar sua imagem para atender aos requisitos da Hunyuan. A HunyuanVideo espera imagens em determinado formato e resolução. Redimensione sua imagem para 512 x 512 pixels para atender aos requisitos de upload do HunyuanVideo.
- PASSO 2
- Gere sua legenda
A geração de legendas é crítica, pois o desempenho de Hunyuan depende muito de legendas precisas. Use o modelo Florence2Run para gerar suas legendas. Depois de gerar, modifique suas legendas usando o nó StringReplace para substituir qualquer palavra como "imagem", "foto", "pintura" ou "ilustração" por "vídeo", pois a HunyuanVideo é treinada para entender as descrições dos vídeos.
- PASSO 3
- Converter Imagem para Espaço Latente de Hunyuan
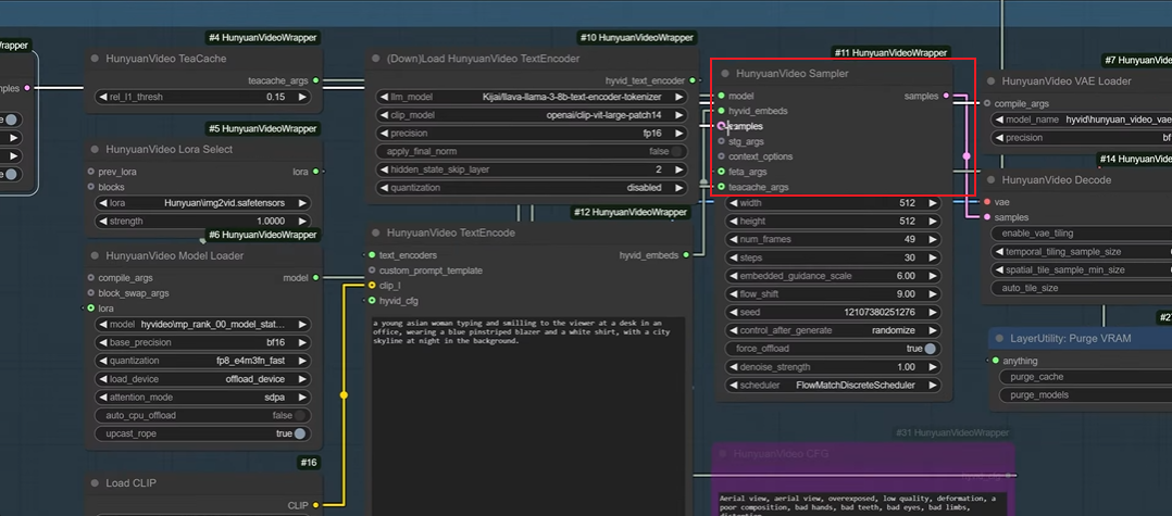
O espaço latente é um formato que Hunyuan pode efetivamente processar. Ele captura as características essenciais da imagem, permitindo que a Hunyuan manipule para uma geração eficaz. Adicione espaço latente carregando o nó HunyuanVideo Sampler. Vincule as amostras entre os nós do wrapper para converter o formato.
- PASSO 4
- Integrar modelo e gerar
Use o nó HunyuanVideo Lora Select para guiar a Hunyuan para adicionar movimento a imagens estáticas. Depois de configurar seu nó, conecte todos os consoles HunyuanVideoWrapper ao nó HunyuanVideo Sampler. O amostrador pega todas as informações do processo, imagem codificada, prompt editado e orientação Lora e gera a saída de vídeo final. Após a geração, vá para o nó Combinação de vídeo e salve seu vídeo.
Método 3: Configuração do fluxo de trabalho de vídeo do ComfyUI LTX
- PASSO 1
- Instalação de vídeo LTX e ambiente de configuração
Comece instalando a versão mais recente da ComfyUI que suporta nós LTX. Depois disso, instale nós e modelos personalizados do ComfyUI-LTXVideo usando o Manager ou clone-os manualmente do GitHub. Esses modelos incluem o modelo de vídeo principal da Safetensors e o codificador de texto da PixArt-XL.
- PASSO 2
- Escreva seu prompt e defina a resolução de vídeo
Depois de todos os downloads e instalações, escreva seu prompt no nó CLIP Text Encode. Depois de preencher o prompt, agora você pode definir a resolução de vídeo usando o EmptyLTXVLatentVideo nó, escolhendo a resolução de sua preferência e que seu dispositivo pode carregar.
- PASSO 3
- Configurar Detalhes da Imagem e Configurações de Vídeo
O valor de etapas em seu nó LTXVScheduler controla os detalhes da imagem em seu vídeo, com etapas mais altas significando maior qualidade, mas velocidade de processamento mais lenta. Selecione um valor de sua preferência. O LTXVScheduler também controla outras configurações de vídeo. Por exemplo, os valores max _ shift, base _ shift, trecho e terminal determinam se o seu vídeo terá um movimento dinâmico em ritmo de ação ou um ambiente lento e calmo.
- PASSO 4
- Configurar Gravar Configurações e Gerar
Depois de modificar os detalhes da imagem, vá para o nó SaveAnimatedWEBP para selecionar as configurações de salvamento. Altere o prefixo filename _ para LTX. Altere o valor sem perdas de falso para verdadeiro e defina a qualidade para 100. Quando terminar a configuração, clique em Fila no canto superior direito da tela para gerar.
Revisão de vídeo da ComfyUI: Vale a pena lutar
A ComfyUI é amplamente reconhecida como uma ferramenta poderosa para geração de imagem para vídeo. Sua interface modular baseada em nós oferece aos designers poder quase ilimitado sobre seu fluxo de trabalho. No entanto, com grande poder vem grande responsabilidade, ou neste caso, grande complexidade. Vamos nos aprofundar nos pontos fortes e limitações da ComfyUI para ajudá-lo a decidir se ela é a mais adequada para você.
- Extremamente poderoso e flexível: o ComfyUI é executado em um sistema baseado em nós, oferecendo aos usuários opções de personalização ilimitadas, desde a construção até a edição e visualização de cada etapa do processo de geração. A ComfyUI também oferece conexão de fluxo de trabalho contínua, fornecendo aos usuários transparência e controle. Você pode configurá-lo como quiser com a ComfyUI.
- Suporte a vários modelos: o suporte a modelos da ComfyUI é uma qualidade de nível superior. ComfyUI permite integrar com vários modelos como AnimateDiff, HunyuanVideo e LTX Video, com cada modelo servindo uma função única. De movimento de anime elegante a renderização dinâmica, sempre há um modelo para fornecer a preferência desejada.
- Potencial de saída de alta qualidade: Com configuração e configuração adequadas, a ComfyUI pode produzir vídeos extensivamente detalhados e de nível profissional. Detalhes de renderização como suavidade de movimento, alinhamento de prompt e coerência de quadro não são apenas possíveis, mas alcançáveis usando a ComfyUI. Com a ComfyUI, os usuários que são pacientes com a configuração de seu ambiente de design são recompensados com resultados cinematográficos.
- Comunidade de código aberto: Graças à comunidade ComfyUI ativa e de código aberto, desenvolvedores de todo o mundo podem contribuir com nós personalizados pessoais, compartilhar fluxos de trabalho predefinidos e até mesmo fazer upload de atualizações no GitHub para que todos possam acessar. Essa colaboração, junto com tutoriais e guias do YouTube, leva a uma base de conhecimento mais acessível e ao desenvolvimento geral da ComfyUI.
- Custo-benefício: Com a ComfyUI, você pode gerar conteúdo de vídeo de alta qualidade IA gratuitamente. A ComfyUI não exige taxas ocultas, assinaturas ou planos de pagamento para acessar ferramentas e recursos, tornando-a acessível para todos com hardware compatível e conhecimento técnico.
- Curva de aprendizado íngreme: ComfyUI não é uma ferramenta adequada para um usuário casual. Mesmo tarefas básicas de geração de imagem para vídeo exigem profundo conhecimento técnico de IA modelos e fluxos de trabalho, junto com uma compreensão de conceitos técnicos como decodificação de blocos, agendamento de prompt e dependências de nó. Você também precisará saber como solucionar erros ambíguos com pouca ajuda, o que pode ser demais para iniciantes.
- Processo de instalação complexo: a ComfyUI exige que os usuários baixem e instalem vários ambientes Python, repositórios e modelos do GitHub, com até mesmo pequenas atualizações quebrando a compatibilidade do nó. A configuração não é plug and play, e os iniciantes podem ficar presos ou exaustos antes mesmo de tentarem sua primeira geração.
- Altos requisitos de hardware: A ComfyUI é muito exigente quando se trata de especificações de dispositivos, exigindo um mínimo de 8-16 GB de VRAM, juntamente com um processador de alto nível, todos encontrados apenas em dispositivos principais. Mesmo com esses dispositivos de última geração, a geração pode durar de 10 a 30 minutos, dependendo da sua resolução, contagem de quadros e tamanho do modelo, tornando-a completamente impraticável para usuários com dispositivos econômicos.
- Problemas frequentes de compatibilidade: Devido às atualizações e atualizações frequentes nos vários modelos e nós, a ComfyUI frequentemente encontra vários conflitos. Fluxos de trabalho personalizados criados extensivamente com tempo e dedicação podem não funcionar mais depois de um mês. Os desenvolvedores frequentemente corrigem nós e os usuários reinstalam dependências regularmente. Esse processo pode se tornar agitado e cansativo.
- Problemas de gerenciamento de VRAM: Os usuários geralmente encontram erros de memória ao gerar com a ComfyUI, mesmo usando GPUs de última geração. A ComfyUI geralmente enfrenta estouro de VRAM ao lidar com sequências longas e camadas ControlNet, levando a falhas.
A partir desses prós e contras, é inegável que a ComfyUI é uma máquina poderosa, mas apenas nas mãos certas. ComfyUI é uma ferramenta de código aberto que oferece controle total sobre seu projeto devido ao seu sistema baseado em nós e suporte a modelos, tornando-se uma ferramenta ideal para desenvolvedores experientes fazendo geração avançada. No entanto, ele não atende às necessidades de usuários casuais com dispositivos econômicos que priorizam velocidade e facilidade de uso, devido à sua configuração complicada, curva de aprendizado íngreme e requisitos de hardware pesados. Para esses usuários, Dreamina oferece uma alternativa melhor. Na próxima seção, discutiremos como o Dreamina funciona e por que é uma alternativa de geração de vídeo melhor e mais adequada.
Apresentando Dreamina: Uma alternativa fácil de usar para a ComfyUI
Dreamina é um gerador de vídeo avançado baseado em nuvem IA que transforma suas imagens em vídeos atraentes em segundos. Quando a ComfyUI parece um labirinto sem fim de nós, o Dreamina intervém com sua interface simples e fácil de usar: desde você digitando prompts até o Dreamina gerando o vídeo desejado, tudo pode ser calculado em 20 a 60 segundos. No entanto, isso não implica sacrificar a qualidade. Em vez disso, ele cria cenas, analisa significados semânticos em profundidade e os renderiza com cores vivas, texturas ricas e movimento fluido. Dreamina é uma verdadeira solução completa que elimina a necessidade de downloads, instalações e hardware poderoso.
Passos para criar vídeos com Dreamina
Você é um iniciante ou profissional tentando obter vídeos rápidos, mas profissionais? Você está no lugar certo. Clique no link abaixo e inscreva-se no Dreamina para começar.
- PASSO 1
- Envie sua imagem e escreva seu prompt
Comece fazendo login no Dreamina. Em seguida, clique em "Gerar" na seção "Gerador de vídeo." Clique na opção "Adicionar imagem como primeiro quadro" na seção "Solicitação de imagem" para fazer upload de uma imagem. Depois de enviar sua imagem, escreva um prompt de texto para descrever o vídeo que você gostaria de criar.
Por exemplo: Um homem e uma mulher caminhando lentamente por um beco estreito pavimentado com pedras. Seus passos ecoam fracamente, lançando sombras alongadas nas paredes. O ar parece calmo e as folhas flutuam suavemente de cima, adicionando movimento à cena pacífica.
- PASSO 2
- Configurar e gerar
Quando terminar de escrever seu prompt, é hora de definir o modelo. Você pode começar selecionando o modelo que deseja usar para esta geração, bem como a duração do vídeo e a proporção de sua escolha. Em seguida, clique no botão "Gerar" para iniciar a geração.
- PASSO 3
- Baixe seu vídeo profissional
Depois que seu vídeo for gerado, clique nele para visualizar. Você pode optar por modificar alguns efeitos usando as ferramentas IA de Dreamina à sua disposição. Após qualquer modificação, clique no ícone "Download" na parte superior da página para salvar seu vídeo.
Ferramentas de vídeo mais criativas IA da Dreamina
- 1
- Gerador de texto para vídeo
O gerador de texto para vídeo de Dreamina permite transformar prompts, ideias, descrições e conceitos em emocionantes videoclipes. O algoritmo inteligente do Dreamina interpreta rapidamente seu prompt de entrada e gera um clipe satisfatório para corresponder à descrição, tom e estilo do seu prompt.
- 2
- Upscaler HD
O "HD Upscale" da Dreamina é um aumento de qualidade espetacular. Aumenta a resolução do seu vídeo, transformando-o em clipes cinematográficos. A ferramenta "HD Upscale" adiciona nitidez, elimina desfoque e ruído e fornece um resultado profissional para você.
- 3
- Interpolação de quadros
A ferramenta "Interpolação de quadros" insere novos quadros entre os existentes, permitindo que seu vídeo seja reproduzido sem problemas. Ao inserir quadros de transição, esta ferramenta fornece mais fluidez, removendo solavancos sutis e faz com que seu vídeo pareça mais natural.
- 4
- Gerar trilha sonora
A ferramenta "Gerar trilha sonora" do Dreamina analisa o humor do seu vídeo gerado e apresenta sons que combinam com as cenas, momentos e história por trás do seu vídeo. Com a ferramenta "Gerar trilha sonora", agora você pode criar uma experiência cinematográfica, com um fundo musical perfeito para combinar com o cenário aventureiro, dramático ou tranquilo do seu vídeo.
Conclusão
Sem dúvida, a ComfyUI é um pilar da geração avançada IA de vídeo, com suas configurações poderosas, flexíveis e personalizáveis. Como um desenvolvedor sem conhecimento técnico adequado, a ComfyUI oferece um kit de ferramentas enorme com o qual você só pode sonhar. No entanto, com a curva de aprendizado íngreme, bem como problemas frequentes de compatibilidade e demandas pesadas de hardware, não é tanto uma escolha adequada para a maioria dos usuários. No entanto, Dreamina intervém e fornece todas as ofertas da ComfyUI, mas sem dificuldades. A tecnologia de ponta da Dreamina analisa suas imagens, entende seus prompts e gera resultados profissionais em segundos, sem exigências de instalações e hardware. Procurando uma maneira mais rápida e inovadora de criar vídeos impressionantes? Visite Dreamina agora.
Perguntas frequentes
- 1
- De quanto VRAM preciso para a ComfyUI de imagem para vídeo?
A ComfyUI normalmente exige 8-24GB de VRAM, dependendo de alguns fatores como o modelo usado (AnimateDiff, HunyuanVideo ou LTX Video). Também é demorado, consumindo até 10-30 minutos do seu tempo para geração, mesmo com hardware de ponta como o RTX 4090. Por outro lado, Dreamina é executado em um sistema baseado em nuvem, eliminando quaisquer requisitos de VRAM. Mesmo com um dispositivo econômico, você pode gerar resultados profissionais em segundos. Pule o estresse e permita que Dreamina faça o trabalho pesado hoje!
- 2
- A geração de imagem para vídeo da ComfyUI é gratuita?
Sim, devido ao seu sistema de código aberto, o software da ComfyUI é gratuito. No entanto, os usuários precisam investir em hardware caro com uma GPU de 8-24GB VRAM, bem como custos de eletricidade para longas sessões de geração de vídeo. Os usuários também exigem tempo e conhecimento técnico para configuração, instalação e uso de software complexos. Enquanto isso, Dreamina, por outro lado, executa um sistema de crédito diário gratuito que permite acesso imediato ao software sem investimentos em hardware e requisitos técnicos. Junte-se a Dreamina hoje e aproveite esta experiência gratuita.
- 3
- Quanto tempo a ComfyUI leva para gerar conteúdo de vídeo?
Normalmente, a geração da ComfyUI leva cerca de 10-30 minutos do seu tempo devido ao seu modelo e especificações de hardware. Antes mesmo de as gerações começarem, você pode gastar horas nos processos iniciais de download, instalação e configuração, junto com a solução frequente de problemas de fluxo de trabalho, tornando-o impraticável para os usuários que trabalham em prazos apertados. No entanto, Dreamina oferece um processo de geração de vídeo rápido e fácil, permitindo que você crie vídeos cinematográficos em segundos, sem instalação ou configuração necessária. Procurando gerar um vídeo espetacular em tempo recorde? Experimente Dreamina hoje!
